电子商务应用系统体系 8000字干货教你打造电商产品的用户体系

小编头像

小编

管理员

发布于:2026年04月14日

187 阅读 · 0 评论

8000字干货教你打造电商产品的用户体系

编辑导语:在产品规划中,团队人员需要洞察用户需求,给予用户完善的体验,进而实现用户的留存与转化,因此,建立完善的用户体系于产品而言十分重要。本篇文章里,作者从用户账号、用户画像、付费会员、免费会员等方面总结了电商产品的用户体系搭建,一起来看一下。

各位小伙伴好,本文是电商产品设计系列文章的第六篇,用户体系产品。

对于任何电商产品来说,没有用户的产品是没有未来的,拥有用户但却不懂用户的产品也是没有未来的。产品经理需要从心理上去理解用户、预判用户的行为,在现实中挖掘用户的需求,从行动上给予用户激励与反馈,因此建立一套完善的用户体系产品就显得尤为重要。

本期我们将从四个方面系统介绍用户产品的相关内容,分别是用户账号、用户画像、付费会员、免费会员。

关于电商产品更多的文章欢迎查看我之前的内容或关注我的公众号:书丰产品记,后续我将持续分享关于电商产品的系列文章。

一、用户账号

1. 账号价值

我们在导言中说过了对于一个电商产品而言,了解用户、运营用户是非常重要的,一个好的产品需要持续为你的用户产生价值,这样用户才会愿意持续使用并为产品付费。

为了寻找用户,我们首先要找到代表用户的载体。在线下我们常用的代表用户的载体有身份证、社保卡,相应的在线上产品中我们也会有唯一的能代表用户的载体——用户账号。

在电商产品中,用户账号是能唯一代表真实用户的载体,用户账号中记录了用户的一系列信息,包括用户基本信息、交易数据、行为数据等。我们可以据此分析用户,进而进行精细化、个性化的运营,为用户提供精准的服务。

因此,账号对于电商产品在用户信息收集、用户安全性、会员服务以及后续的精准营销中都有较大的价值。

2. 注册/登录方式

了解账号价值后,我们来看看账号最基础的注册与登录方式,只有注册之后我们才能拥有自代表自己的账号。

首先我们来看看需要用到账号的场景,主要分为三种:

核心节点需要注册登录。常见的有电商、咨询类产品,如京东、淘宝、今日头条等。非注册登录也可使用。一般是工具类产品,如墨迹天气、剪映等。强制注册登录。一般是和账号息息相关的产品,使用任何功能都需要登录,如某些社交类产品。

这里我们说一下电商产品,常见的允许非登录状态下浏览商品、活动等,核心节点如商品加购、提交订单、查看订单等节点会触发账号登录。

在上述需要登录的节点,我们需要登录账号,对于未注册的新用户则需要进行账号的注册,常见的注册方式有4种:

自定义账号注册:自定义账号,由字母和数字组成,账号唯一不可重复。手机号注册:通过手机号和验证码注册,密码需要自定义,也可以通过验证码登录。这是目前主流注册形式。邮箱注册:通过邮箱地址注册账号,发送邮箱验证码确认通过,目前会慢慢淘汰掉。第三方注册:引入第三方社交账号,读取社交关系,快速注册账号,一般需要在册填写手机号。

账号注册完成后,不同的账号体系可以引入多种的账号登录形式:

账号+密码;邮箱+密码(不常用);手机号+验证码;手机号+密码+验证码(不常用);第三方登录;第三方登录+手机号绑定;第三方登录+密码(不常用);第三方登录+密码+手机号绑定(不常用)。

建议不同的产品根据自身特点,选择最通用最适合自己的方式,不宜设计的过于复杂。

接下来,我们重点介绍一下手机号与第三方账号的注册/登录流程。

首先是手机号注册登录流程,这部分的重点在于对手机号格式的校验,校验通过并完成密码设置后即完成了账号的注册与登录流程。

然后是第三方账号注册登录流程,我们以微信登录为例,主要的步骤是获取微信的授权以获取用户在微信的信息。

用户授权第三方账号资料信息,与平台账号绑定,通过openID来获取账号信息。

这里需要注意的是,这种方式一般是需要绑定手机号,以沉淀用户信息。

3. 账号信息与安全

注册账号之后,我们便获取了自己的账号,账号包含的基本信息如下:

账号:用户注册的账号,如QQ号、自定义的字符串、手机号、邮箱等,不可更改。UID:后台记录用户唯一身份的id,不会展示给用户。昵称:展示在前台的名称,可更改。头像:账号唯一的头像,可更改。邮箱:UID绑定的有效邮箱,唯一,可更改。手机号:UID绑定的有效手机号,唯一,可更改。密码:账号的唯一密码,可更改。实名信息:用户真实姓名、身份证、性别等,不可更改。

账号产品内包含了用户账号、登录方式、注册登录、密码、账号安全的相关流程与内容。

因为账号内包含用户很多重要的信息,因此账号安全也是在产品设计时需要重点考虑的问题,特别是在用户对于自身隐私越来越重视的今天,账号安全是任何一个产品都必须重点考虑的问题。

我们总结了一下,账号的主要安全措施如下:

短信验证码:用于注册、登录、密码找回等操作;防刷机制:防止批量创建账号、批量验证账号等恶意操作;异地提醒:不常用地址登录提醒,防止盗号;邮箱激活:邮箱注册方式需要邮箱激活;图形识别码:登录时,设计图形验证码能防止机器人刷;手机号:绑定的有效手机号,进行真伪性验证;IP限制:用于防止恶意的大量注册、登录行为;实名信息:用户真实姓名、身份证、性别等,不可更改。

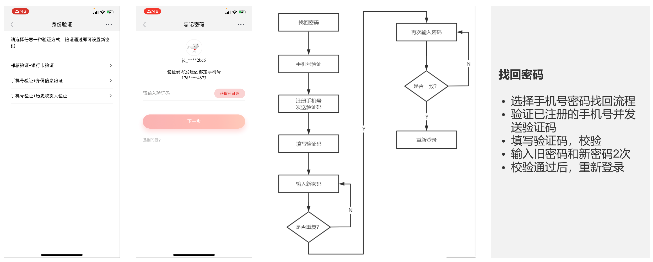
对于这些账号安全措施,密码找回是最常见也是使用频率最高的方式,我们重点介绍一下找回密码的流程。

其中用手机号找回密码最常用,主要是利用已和账号绑定的手机号通过短信验证的方式证明操作者身份后,为用户重置密码。

二、用户画像

1. 基本定义

我们都知道,产品设计的根本依据与来源是用户需求,而用户需求的主体就是用户。

我们大都知道需求来源于用户,但是许多产品经理在实际设计产品时,往往会忽略用户而从其自身角度出发去思考问题,这样设计出的产品也会脱离用户。而用户画像就是帮助我们更好理解用户的工具。

用户画像的定义有很多,在这里我们对用户画像的定义是:用户画像是真实用户的虚拟代表,是建立在一系列真实数据之上的目标用户模型,即用一组数据标签表达一个或一群用户的特征。

因此,想要精准描绘用户画像,关键在于获得更多的用户真实数据,包括用户的基本信息、行为数据等等。

在电商产品中,我们可以根据用户的基本数据、交易数据、电商行为数据等描绘出一个人或一群人的用户画像,用户数据越多则用户画像描述更准确。

因此阿里对于用户画像的描述非常准确,因为他可以通过淘宝天猫获取用户购物数据,通过支付宝获取用户实名信息、财务信息、投资信息等,通过高德地图获取用户出行信息,通过饿了么获取用户外卖信息,通过虾米音乐获取用户听音乐信息等等。将这些用户信息组合在一起后对于用户画像的描述是非常准确的。

举个例子,我们可以根据用户在电商产品产生的数据,描绘出典型的男性购物者画像,其特点如下:

目的性强,决策速度快。容易受到展品营销影响容易被孩子恳求说动。不喜欢咨询,更喜欢自己研究,自己上网获取信息。

2. 应用场景

用户画像最基本的应用场景主要有四个:数据挖掘、精准营销、产品迭代、用户研究。

数据挖掘主要是对收集到的数据进行挖掘分析,基于数据推荐用户可能喜欢的商品。常见的就是电商产品的猜你喜欢、智能推荐等。

精准营销指根据数据对用户打上不同的标签从而形成不同的用户群,在设计运营方案时根据不同用户群体的特点,设计针对性的营销手段以取得更好的营销效果。常见的有新人优惠,老客回归礼包等。

产品迭代指根据用户画像的数据,挖掘出不同用户群体对于产品的诉求,比如不同性别的用户对于产品的使用有什么差别、他们对于产品的期待是什么,这些都可以通过数据去反映。

用户研究指的是根据前期算法得出的画像,研究不同画像的用户的社会属性,用于指导产品的发展方向等。

3. 用户模型

我们建立用户模型的主要步骤是获取用户数据并对数据清洗,提取特征并将清洗后的数据放入模型进行训练测试。

接着,我们介绍三个常见的用户模型。

第一个是购物性别判断模型,我们用这个模型去判断用户的性别。

首先我们要明确一点,用户填写的资料不一定真实,我们对他/她的性别数据持怀疑态度,需要其他数据辅助证明其性别,如订单数据。

以判断男性用户为例,我们需要综合其填写的信息与其订单数据,认为填写信息为男性且购买过的男性特征类目商品数量>购买过的女性特征类目数量的用户为男性用户。

确定完模型的规则后,我们需要用到机器学习中的交叉验证方法去不断优化模型。简单来说就是先将样本分为训练集与测试集,比例可以自定。

其中训练集用来训练模型的数据能力,测试集用来测试模型的效果。最后用另一份样本做预测集,验证模型的预测能力。

比如我们输入预测集数据,得到其结果如下。

以第一列为例,预测集数据为1500000个男性,实际模型预测为男性样本数为1403749,预测准确率为93.58%。我们可以据此继续对模型调优提升其预测准确率。

上述只是简单描述,这部分工作主要由开发完成,但是作为产品经理基本的原理还是可以了解一下。

第二个模型是购买力模型,用于评估电商用户的购买潜力。

建立模型后,即可用此模型评估用户的购买力。我们根据用户购买商品价格的高低,将用户分为土豪级买家、高级白领、白领、蓝领、底层。

第三个模型用于评估用户对促销的敏感度。促销敏感度是评估用户是否对促销敏感化指标,敏感用户只有促销时才会下单。另外,国内用户几乎都是敏感型用户。

促销敏感度是评估用户是否对促销敏感量化指标,敏感用户只有促销时才会下单。

三、付费会员

在完善基础的账号体系,建立顺畅的登录流程并能保障账号的安全性后,我们可以考虑引入会员体系。

为什么要打造会员体系呢?我们先来看几组数据:

Costco 是美国最大的连锁会员制仓储量贩店,作为其主要收入来源的会员费收入占其营业利润比例在80%以上,全球范围内的会员续费率保持在80%以上。山姆会员商店是世界500强企业沃尔玛旗下的高端会员制商店,是全球最大的会员制商店之一,其在全球共有超过5000W的会员,为其带来了超过20亿美元的收入。亚马逊(Amazon)是美国最大的一家网络电子商务公司,同时它也是全球第二大互联网企业。2017财年其订阅服务(Amazon Prime会员的阅读与年度会员费收入,以及Prime会员对有声读物的订阅收入)净销售额为97.21亿美元,占亚马逊净销售额5.47%。2018Q2其订阅服务净销售额65.1亿美元。淘宝2018年超级会员数超过1500W,会员用户带来的销售额占其总销售额20%以上。其普通会员客单价为50+,而超级会员的客单价高达150+。

从上述数据我们可以看出,会员用户能为企业带来巨大的收入。我们可以从GMV的构成去解释会员产品的价值:

所以提升用户UV、转化率和客单价自然就能提升GMV,会员用户相对普通用户来说有更高的更高的粘性,有更高的UV。而会员用户会享受一些会员的权益,再加上其更高的忠诚度,所以相对普通用户他们会有更高的转化率和更高的客单价。因此,会员用户能为企业带来比普通用户更高的GMV。

1. 会员类型

我们来看一下常见的会员产品:

在这些产品中,会员类型主要分为免费会员与付费会员两种类型,而免费会员又可细分为品牌会员与业务会员两种类型。

以免费会员与付费会员为例,我们探讨一下常见的会员产品设计思路。

付费会员,即需要用户支付会员费用才能加入,对应的付费会员权益一般是一系列的大额优惠权益包,一般价值高于会员费5倍以上,还包括一些限时领取的权益。其核心在于会员定价、权益特权、价格计算器的设计,给用户营造一种自己占了便宜的感觉。付费会员的目标场景是提升用户复购率。

免费会员,即用户不需付费即可加入,不同的等级会有不同的权益包,一般是一次性领取。其核心在于积分兑换、任务体系、等级制度的设计。免费会员的目标场景在于提升用户粘性与平台的活跃度。

这里有一点非常重要,即付费会员与免费会员不是绝对对立的,他们可以相互转换。如果你服务好了免费会员,他可能会成为付费会员。相反的,如果你付费会员的服务很差,他会变为免费会员甚至脱离平台。

因此,我们需要建立完善的付费会员体系,吸引更多的免费会员加入。

2. 付费会员

上文说到了我们需要建立完善的付费会员体系,吸引更多的免费会员加入,接下来我们探讨一下付费会员的相关内容。

在前面的数据中,我们可以看到,付费会员除了给企业带来会员费的收入之外,比普通用户拥有更高的粘性与忠诚度,能够给企业带来比普通用户更多的购买,甚至发展出了专门的会员制电商形态。因此,付费会员对企业的重要性不言而喻。那么,一个企业在什么时候需要付费会员呢?

从不同用户占平台总销售额的比例来看,如果头部的20%的客户,其占整个平台销售额的80%以上,那么我们可以考虑引入付费会员体系,这个时候,少量的付费会员能够给平台带来绝大多数的收益。

为什么付费会员会产生比普通用户更多的购买呢?在解答这个问题前我们先来探究一下电信诈骗的过程以及这其中的原因:

第一步,受骗人被告知可以投入小钱赚大钱,因此投入了金钱;第二步,受骗人被告知原先投入的钱不够,需要继续加量,才能继续赚钱并拿回本钱,因此继续投入;第三步,受骗人继续被告知需投入更多,并不断重复投入;第四步,诈骗人卷款跑路。

在这个过程中,在投入了第一笔钱后,当被告知需继续投入的时候,其实很多人应该是会有犹豫的,但是大多数人心理会有这样一个想法“我已经投入了一笔钱了,如果不继续投入,那我原来的钱就没有了,我应该继续投入”。

就是这样的心理让被骗人持续不断的投入直至被骗。在心理学上称呼这种现象为“厌恶损失”,举个例子,你损失100元消耗的快乐感要远大于我送你100元获得的快乐感,损失要比同样多的收益对我们的影响更大。

厌恶损失的心理同样可以用在付费会员上,当用户付费购买了会员,如果不利用会员权益购买更多东西获得更多收益以值回会员费的付出,我们就会感觉自己吃亏损失了。因此,在这种心理的驱使下,付费会员往往会给企业带来更多的购买。

最后,在设计付费会员产品时,我们需要从定价策略、权益价值匹配、全链路身份透出策略三个方面去考虑。

关于定价策略,我们首先需要考虑的是权益本身的成本,Costco和山姆会员店能够跑起来正是付费会员给他带来的收益能覆盖他提供的权益的成本。

第二个考虑的是竞品成本,在差不多的权益下,我们需要参考竞品的定价。比如京东plus会员是99元,淘宝的超级会员是88元,他们的会员定价相差不多,提供的权益也接近。但是如果在权益不变的情况下,一方的价格远高于另一方,这个价格就不合理了。

第三个考虑的是使用率,根据用户的使用频率去定价,让用户每次使用都感觉自己赚到了。

关于权益价值匹配,我们主要梳理能给用户提供的权益,一般是通过一个价格计算器来展现付费超值,比如实时展示会员已帮助用户节省了多少钱,权益可以通过折扣、优惠券、特权等体现。一般是通过高价值与稀缺性的权益来体现出付费会员与免费会员的不同。

关于全链路身份透出,即在产品各个地方展现付费会员的权益与尊贵,比如商品价格处专门展示会员价格,评价处会员的评价也会特殊展示等等,用这种展现与透出满足用户,提升其付费带来的愉悦感。

四、免费会员

说完了付费会员,本小节我们来探讨一下建立免费会员体系的相关知识。

因为,并不是所有人都愿意去付费,我们可以给普通用户一个成为免费会员获取权益的机会,以提升其活跃度和粘性,最后甚至将其转化为付费会员。

在互联网流量红利接近尾声的阶段,精细化运营是未来非常重要的一个模式,而会员模式是精细化运营中非常重要的一个部分,接下来我们就来介绍一下免费会员产品的相关知识。

首先,我们可以将免费会员产品的价格分为四个部分:等级规则、积分体系、会员任务、权益中心。

1. 等级策略

会员的等级策略包含两部分,分别是会员等级策略和成长值策略。首先是会员等级策略:

等级划分可以具象化,如京东原会员等级:铜牌、银牌、金牌和钻石会员。目前电商平台正日渐消除具象化的会员等级title,代以简单的数字区别。等级划分可以数字化,到达某个数值后即可升级,即可拿到该级别对应的权益。等级对应的丰富的权益奖励是吸引用户升级的手段。

接着是成长值策略:

1)会员等级是基于成长值,成长值到达一定数值后,会员即可升级。

2)成长值获取途径:

购物,购物获取一定分数,但是有次数限制;互动,通过一些玩法获取成长值;基本资料,日常行为和资料完善可增加成长值;信誉评级,如购物履约行为,购物合规行为均会影响评级,评级越高则成长值越高。

3)成长值变化:

长时间未获取成长值(如1个月),可约束成长值降低;每隔一段时间,成长值重新计算。

2. 积分体系

会员积分是电商产品虚拟货币的一种,不同的电商可以自定义积分规则与积分名称,如淘宝的积分叫淘金币,京东的积分叫京豆。但是建设积分体系也有一些共通点。

积分体系主要可分为4部分,分别是积分获取、积分消耗、积分流水和积分成本。

积分获取部分中,我们可以设置多元化的积分获取渠道,常见的有升级获取、购买获取、任务获取等,但为了防止恶意获取我们也会设置获取限制,比如总的积分上限的限制和一段时间内积分获取的限制。限制积分获取主要是为了保证积分价值,如果积分无限制获取的话会导致积分泛滥而不值钱。

积分消耗部分中,同样的我们需要设置多元化的积分消耗渠道,常见的有积分兑换、积分抽奖、积分抵现。在积分消耗的环节,用户能最直观地感受到积分的价值,所以这部分对于积分体系的建设非常重要。在积分兑换与积分抽奖等环节我们有时也需要设置积分消耗的规则,以保证尽可能所有用户都能兑换到奖品或参与抽奖。

积分流水,即积分获取与消耗的记录,主要让用户能够方便查询自己积分的使用情况,对积分的来源与去向清楚掌握。

最后一个是积分成本,积分其实就是钱,是实实在在的成本,我们需要根据部门的预算去做好规划。

总结一下,在建设积分体系时,有3个核心规则:

积分价值:我们需要确保积分的价值并维护其长期的稳定,不让用户心理产生落差,比如固定好100积分=1元钱。积分出入口:我们需要保证积分有合适的获取/消耗口子,做到积分可拿可兑。积分成本:我们需要根据相应的权益提供方,合理规划积分成本。

3. 会员任务

会员任务指会员完成的一些任务,可以帮助用户获取额外的积分,同时为平台带来更多的活跃与收入。根据场景的不同,我们可以设计3种任务类型的免费会员任务:

引流型:一般为长期的任务,用户能够一直玩,玩的时间越长,得到的奖励会越高。常见的活动有日常签到、每日抽奖、礼包领取等。激励型:一般为短期的一次性任务和奖励,该类任务用于引导用户完成指定任务,可让用户在短时间内得到奖励。常见的活动有引导购买、补充资料、下载APP、申请信用卡或浏览页面等任务。分享型:一般是用于引导用户自传播的分享形式,主要可分享至社交媒体。在任务完成后,任务传播者和带来的新用户会获得不同的奖励,奖励的形式有京豆、优惠券、商品等。

接下来,我们拆解会员任务在系统内的交互:

我们以京东为例,看一下免费会员的权益中心能够获取积分的途径:

除了内部电商产品的内部权益,很多会员还可享受一系列的外部权益,常见的如视频网站会员卡、酒店差旅折扣券、打车券等等。

五、总结

在总结全文之前,我们来探讨一下会员产品的建设路径。

会员产品并不是在电商产品刚建设时就要引入,但是引入时机迟了也会造成用户流失,所以我们需要在合适的时机开始会员产品的建设。

我们以电商产品的发展时间为区分,将其分为初始期、成长期、成熟期三个时期。在产品初期,我们应该重点建设基础账号体系。到了电商产品的成长期,我们就可以先引入免费会员,进行会员忠诚度运营。而当电商产品进入成熟期后,我们就可以同时引入付费会员和免费会员体系,大力建设与完善会员产品,培养高端用户。

总结一下本文内容,主要有三部分的内容:分别是账号产品、用户画像、会员产品。

会员产品:这部分主要讲解了注册登录的流程,包括第三方登录流程。梳理了找回密码的流程,并探讨了账号安全相关的策略。用户画像:这部分我们了解了用户画像的具体形式,包括用户画像的数据来源和应用方向,并对不同标签产出流程和逻辑有比较清晰的认识。会员产品:会员产品主要分为付费会员和免费会员。付费会员优先考虑定价规则、权益匹配和全链路的展示;免费会员主要设计会员等级的增长和下降,会员积分的获取和消耗,以及会员任务的设计流程。

在电商系统中,会员产品是提升用户活跃、增强用户粘性、提升用户忠诚度,进而提升用户复购的关键产品,所以学习如何建设用户产品对于电商产品经理来说非常重要。

以上就是电商用户模块所有的内容了,部分内容只是简单介绍,有兴趣的小伙伴可以深入了解。下一期,我将分享电商的重要的产品——购物车相关的知识,尽请期待。

注明,本文内容来自王伟与刘志远老师的产品课程《电商产品经理精进计划》,我在学习相关课程后加上自己的理解后,总结输出,巩固自己所学。本文只是部分课程内容,更多详细内容请搜索课程参加。

作者:书丰,公众号:书丰产品记

本文由@书丰 原创发布于人人都是产品经理,未经许可,禁止转载。

题图来自 Unsplash,基于CC0协议

如何理解电商系统库存分层体系?

关于电商系统库存,笔者在之前的一篇文章中从电商平台及前端销售的角度上进行了一次解析。此次再次从商家发货及实物库存管理的角度描述电商系统库存分层的体系,以便于大家先从宏观的角度了解整个库存管理的体系。

一、库存分层体系概念

1.1 库存的概念

关于库存管理,主要集中在两个层面进行:

1)交易库存:交易库存用于展示给用户,前端展示时商品可售状态,剩余可售数量,下单库存处理,支付库存处理,取消订单库存处理;通过对销售库存库存的管理,能够提供给用户提供更好的下单体验并支撑运营活动的开展。

2)实物库存与各个仓库或门店,包括三方代发货仓库库存的实物相对应;在入库是增加实物库存,出库时减少实物库存,并通过盘点、调拨、移位、报损等操作对实物进行协同管理。

1.2 库存管理的背景

设计库存体系时可适当借助已有的先进理念,同时也需要结合每个公司特殊的业务场景,不能为了套用其他公司的经验或行业先进理念而忽视了需要解决的实际问题,因此先汇总笔者所在公司库存相关的实际业务场景。

1.2.1 公司业务现状

目前存在的销售渠道可以分为三类:

三方渠道: 主要为天猫,京东等三方平台,在相关三方渠道上开设店铺,并使用自营仓库进行电商订单的配送,使用自营门店进行自提业务;自营渠道: 自营渠道是指自营的商城,以直接提供商品购买服务为主;相关的订单主要由自营仓库进行配送,同时在签有代发货协议的前提下,部分商品可由代发货商家进行配送;移动医疗: 移动医疗属于公司的自营业务,以提供咨询服务为准,但同时客户可以选择相关商家购买货品,各个商家以入驻或代发货的方式接入,部分区域或部分货品由自营仓库配送或自营门店自提,其他的区域或货品则分别由商家提供配送或自提服务。

1.2.2 库存体系相关业务背景

销售渠道方面按照批发和零售的性质可以分为B2B和B2C,分别由批发公司和零售公司进行销售;为了提升供应链议价能力,因此需要集中采购,所以统一需要先由批发分公司进行采购,然后通过批发分公司统一出售药品给各个零售分公司;实物库存层面,各个子公司对应的仓库均使用WMS系统进行进销存的管理,而各个连锁及单体药店均部署一套药店系统进行POS收银和进销存的管理,此外还存在三方代发货仓库自用的ERP系统(配送或自提);仓库仅支持配送,连锁门店仅支持自提;单体药店具备独立仓库及冷藏药品的条件,可以支持针对电商订单进行独立配送;通过单体药店的配送可以减少物流配送时间,提升客户满意度。

1.2.3 库存体系需解决的问题

对于不同的销售渠道,会涉及到多个渠道同时争抢库存的情况,这时需要将部分资源倾斜给部分特殊渠道,因此需要设计相关铺货规则;部分商品限制只销售某个渠道或不能销售某些渠道,需要把控相关商品在各个渠道的可销售库存;销售渠道需要针对每个区域划分发货仓库,针对部分特殊的商品指定发货仓库,因此需要精准地控制相关库存及订单分配的仓库;对于部分残次品及近效期的商品,需要和普通货品分开,并支持通过内购或促销的方式进行出售;不同的仓库之间的库存难以统筹,部分仓库常常爆仓而部分仓库则库存滞销,因此自营仓库的库存需要合并管理。

二、库存体系规划

基于以上,笔者根据公司实际业务场景,针对库存管理体系进行整体调整,将库存划分为三层结构:销售层、调度层、实物层。

相关逻辑如下图:

2.1 实物层

实物层定义为分别针对各个仓库及门店实物进行管理,通过仓库WMS系统,门店系统及三方代发货ERP系统管理实物进销存;在货品入库时增加实物库存,并在货品出库时扣减实物库存。

(由于不同的ERP系统,门店系统,WMS系统针对实物库存处理的逻辑会有一些差异,仅针对WMS系统的库存管理进行说明;另外,库存管理的最小粒度可以分为按产品的批次管理库存和按库位管理库存,这里仅针对基于库位的库存管理进行说明)

2.1.1 实物库存的维度包括:货主、虚拟仓、sku、批次、库存状态、库位

1)货主:货品实际归属的公司;

2)虚拟仓:同一个货主可能存在多个仓库或门店,该虚拟仓库的定义需要与实体的仓库区分开来,有可能同一个实体仓包含多个虚拟仓;

3)sku:仓库基于sku进行货物的进销存;

4)批次:同一个sku可能存在多个批次,不同的批次需要分开存储,这样在分配拣货库位的时候可以优先对生产日期比较远的货品进行优先发货;

5)库存状态:依据货品能否销售和销售限制可将库存状态划分为:合格品,不合格品,一残,二残,三残;其中一残,二残,三残可以根据用途进行自定义,如可打折出售的货品定义为二残,可内购出售的货品定义为三残,无法销售的产品定义为不合格品;

6)库位:库存的最小粒度,同一个sku,对应每一个批次的每一个库存状态占用一个库位。

2.1.2 库位及库存的其他属性

1)库存数量:特定的库位上,实物商品的数量。

2)库位类型:根据货品的实际位置可以划分为存储区,拣货区,到货区,质检区,发货区,在途区;对于到货区,质检区,发货区,在途区可以设定一个公共库位。

(商品是否在途根据是否存在来货单即ASN单来判断,来货单中包含的商品数量即在途库存,在途库存可能在运输途中也可能已到达仓库。严格来说,未上架的货品都可以定义为在途库存,包括到货区,质检区和在途区。)

3)作业状态:拣货作业分配库位后,中间存在等待拣货的时间,因此需要预先占用库存。另外由于盘点的原因,对应的货架位不能进行上下架作业。因此库位的作业状态可分为正常、待拣、待盘。

(分配拣货库位时,只根据正常作业状态的库存进行判断,上架作业时,因为货品还在质检区,上架分配时通过判断空库位是否存在上架作业单来判断即可。)

4)是否停售:特殊情况下,指定产品或批号的产品禁止出库,则对应库位的库存需标记为停售。

(停售商品批次对应的库位不能被分配拣货任务,同时也需要在复核的时候针对商品和批次进行再次判断以阻止出库)

2.2 调度层

调度层由于仓库实物汇总调度及多平台铺货的需要分为实物中央库存和分渠道销售库存,其中实物中央库存由于操作系统不一致,仓库类型不一致,自营与商家的区别等原因又可以分为三个模块:

自营仓库库存交易;自营门店库存交易;商家库存交易。

2.2.1 实物中央库存

实物中央库存主要是分别汇总各个仓库的sku库存,对于仓库销售和发货业务做统一的调度。

汇总后实物中央库存分为几个维度:仓库(或虚拟仓)、sku、库存状态,其他库存属性包括:

1)总实物库存:即对应仓库中的实物按照sku及库存状态的维度进行聚合,计算库位类型为存储区,拣货区,发货区的货品数量。

2)在途库存:在途库存定义为已确定供应商发货但尚未上架的货品,在途库存同理按照sku进行聚合(默认库存状态为合格且未停售),计算库位类型为到货区,质检区,在途区的货品数量。

(发货区的货品对应的订单还没有完成,因此还算库内实物库存;到货区,质检区及在途区的货品由于无法正式出售所以只能算入在途库存。)

3)停售实物库存:即对应仓库中的实物按照sku及库存状态的维度进行聚合,计算已停售且库位类型为存储区,拣货区,发货区的货品数量。

4)可用实物库存:可用实物库存=总实物库存-停售实物库存。

5)成本价:按照移动加权平均的方法,计算总实物库存对应的成本价(盘点,报损出入库时,成本价不变)。

6)销售预占库存:订单提交成功且订单分仓完毕,则增加对应仓库的销售预占库存,取消订单或订单发运时扣减销售预占。

7)发货预占库存:订单同步至WMS成功后,则增加对应仓库发货预占库存,在订单发运或未发货(已同步)取消订单时扣减发货预占。

8)销售可用库存:销售可用库存=可用实物库存-销售预占库存(在计算分渠道库存时需要先算出仓库销售可用库存,销售可用库存发生变化时触发对分渠道销售可用库存的重新计算)。

在其他的文章及博客中也有作者的做法是不设销售预占库存,而是直接在分仓后进行发货库存预占。考虑到订单分仓之后,并不代表仓库一定要发货,中间存在订单履行的相关流程,存在时间差且订单可能取消。另外,分开两个字段也能更好的区分不同订单处理阶段情况,同时也给后面系统的拓展预留一定空间。

对于总实物库存,需要依据业务单据进行更新,通过入库单来增加库存,通过出库单减少库存。这样便于财务统一做账,让仓库的每一次实物变化都有理有据。相关业务操作包括采购入库,销退入库,销售出库,采退出库,盘点出/入库,报损出库,调拨出/入库等。

由于自营门店和商家都有自己独立的库存管理系统,对于停售实物库存,成本价,发货预占库存等都进行独立的管理,所以关于仓库的实物中央库存数据只包含可用实物库存,销售预占库存,销售可用库存。(不需要做发货预占,因为我们无法把控商家ERP和门店系统的发货情况。)

2.2.2 分渠道销售库存

分渠道销售库存主要作用为计算每个仓库针对各个渠道的销售可用库存,基本维度包括:销售渠道、送货方式、sku、库存状态。

销售渠道: 销售渠道分别包括自营,天猫,京东,移动医疗,电销及其他三方平台等送货方式: 由于仓库只能自提或配送,因此送货方式保持和仓库属性一致即可(单体药店可能同时支持配送和自提业务,相关业务可以拆成一个自提仓和一个配送仓处理)库存状态: 包括合格,一残,二残;对于不同库存状态的库存需要分开处理销售可用库存: 根据仓库发货渠道类型及赋予相关渠道的流量比例,按照一定的规则汇总计算可供该渠道下单的数量

在配置多平台分货相关规则时,赋予所有销售渠道的流量比例不能超过100%,否则有可能超卖,造成订单下单成功但无法发货的情况。(非自营配送仓如无必要的话,可以默认共享库存)

销售可用库存更新的及时性对提升多平台分货的精准性及防止前台超卖影响较大,在实物中央库存的销售可用库存发生变动时需即时更新分渠道销售库存并触发对销售层销售可用库存的重新计算。

2.3 销售层

销售层汇总三个服务模块(自营门店,自营仓库,商家仓库/门店)的分渠道销售库存,并对前台提供服务,校验前台下单数量,保证可销售数量和实物一致,防止前台超卖。

2.3.1 销售层库存维度包括:销售渠道,送货方式,库存状态,发货区域,sku。

相关属性包括:

销售渠道:销售渠道分别包括自营,天猫,京东,移动医疗,电销及其他三方平台等。送货方式:包括配送和自提,分别汇总配送仓和自提仓相关数据。库存状态:包括合格,一残,二残,对于不同库存状态的库存需要分开处理。发货区域:可以按照区域维度分别汇总库(不需要分区域区分库存的情况下,可以默认全国)。销售可用库存:按照以上维度根据销售渠道,仓库,库存状态,sku对所有分渠道销售库存数据进行筛选汇总;前台提交订单成功且订单分仓完毕则扣销售可用库存,发货前取消订单或订单同步到wms系统则增加。(注意:在调度层的分渠道销售可用库存更新的时候,需要同时触发销售层对相关销售渠道销售的sku重新计算销售可用库存)。销售预占库存:销售下单所占用的库存,在取消订单的时候释放销售预占库存,且在订单发运时扣减销售预占库存。(注意:销售下单成功时,需要从该渠道销售可用库存中扣除数量并增加到销售预占库存中)活动库存:关于特价及秒杀活动,常常需要设置活动库存,可从常规库存中分离出来一部分作为活动库存,在活动期间订单中商品有参加活动则扣减活动库存,未参加活动则扣减普通库存,最终在活动结束的时候将剩余的活动库存及产生的活动销售预占库存还回去。(如无特殊必要则没必要单独把活动库存单独分出来,通过记录参加活动商品数量控制下单即可;分离活动库存的情况下,由于销售层的销售可用库存数量是需要根据调度层情况来变化的,相关逻辑设计起来比较复杂)

对于三方平台而且,他们会基于三方平台再搭建一层库存体系,因此这种情况下,同步销售可用库存和销售预占库存之和过去即可。

2.3.2 销售可用库存相关计算规则

1)发货区域配置:这里的发货区域指在对应的销售渠道中,该仓库负责发货的区域,而不是仓库本身的发货能力(销售渠道基于时效,成本等因素直接给仓库的发货区域做出安排),因此需要针对每个渠道设置其合作发货的仓库及对应的发货区域,计算区域库存时,只汇总相关发货区域仓库的库存。

2)自营仓库之间的订单由于可以在内部重新进行分仓,所以自营仓库发货区域范围可以重叠(整体的自营仓库可以当做一个大仓库处理),其他的仓库或门店之间的发货区域不允许重叠。

3)SKU发货仓库配置:出于成本优化或资源独特性等原因,对于部分产品需要指定仓库发货,因此相关产品只汇总对应仓库的销售可用库存。

4)搭配商品库存:搭配商品由于本质上还是多个商品,所以取 (可用库存数量/搭配内商品数) 最小的数量作为可用库存即可。

本文由 @不桡 原创发布于人人都是产品经理,未经许可,禁止转载

题图来自 Unsplash,基于 CC0 协议

相关问答

电子商务系统 体系 结构是什么?

电子商务系统框架结构是电子商务系统中可拓展性强的一种结构模式,它是由三个层次和两个支柱组成的。三个层次分别是网络基础设施、信息发布和传输技术设施、一...

电子商务 的支撑 体系 包括哪几层?

三个层次:网络层、多媒体消息/信息发布层、一般业务服务层;网络层是实现电子商务的最低层基础设施,即信息基础设施。它是信息的传输系统,也是实现电子商务...

电子商务 的价值 体系 有哪些..._电子商务_帮考网

电子商务的价值体系包括以下几个方面:1.供应链管理:电子商务可以通过优化供应链管理,提高供应商、制造商、物流公司、零售商等各方的协同效率,从而...

...国 电子商务 物流 体系 现状的问题,结合国外先进的物流解】作业帮

[最佳回答]Thisthesisintroducestheprocessofthee-business,andexpandsonhowmaterialflowsysteminfluen...

电商平台商品支付 体系 如何设计及实现?

1、用户下单生成订单在用户下单时,涉及到减库存,有两种方式:(1)在用户下单后,锁库存好处是用户体验好,有一种顾客即时上帝的感觉,只要用户在下单24小时...

电子商务系统 体系 结构分哪几层各有什么特点_今日电商_天涯...

电子商务企业内部控制体系构建http://www.ectoday.cn/html/hangyexinwen/qita/2010/0329/18903.html

完整的 电子商务 安全 体系 包括的三类措施?

电子商务安全体系包括技术措施、管理措施和法律法规措施。技术措施包括网络防护、身份鉴别、数据加密等,可以保障网络安全和用户信息的保密性。管理措施包括...

一个完整的网络交易安全 体系 ,必须包括。A技术安全...- 汇财...

[回答]用Windows的底层函数在黑客程序之前截取键盘事件,这样黑客程序就无法获得用户的密码,从而大大提高了网银使用的安全性。此外,我行网上银...此外,我...

如何给电商平台打造有价值的会员 体系 ?

首先定义会员体系的价值。会员体系本质上是提升单个用户LTV,既用户终身价值。进一步拆解为提升复购频次和客单价提升。电商也要分平台型和垂直型。假若平台型...

我想咨询一下,跨境 电子商务 法的法律 体系 目的_在线咨询法律...

与目前我国跨境电子商务规模快速发展形成鲜明对比的是,我国尚未建立针对跨境电子商务的法律法规体系。因此,构建跨境电子商务法律法规体系十分迫切。一方面...

标签:

相关阅读